May 22, 2024

Ce que le rachat de SimaPro a changé pour les consultants ACV
En septembre 2025, PRé Sustainability, l'éditeur historique de SimaPro, a été rachetée par One Click LCA, une entreprise finlandaise soutenue par des fonds d'investissement.
Pour beaucoup de consultants ACV, ce rachat a sonné comme un signal d'alarme. Non pas parce que SimaPro va disparaître du jour au lendemain, mais parce que le lien de confiance construit en 35 ans entre PRé Sustainability et sa communauté d'experts repose sur quelque chose de fragile : une philosophie partagée, une indépendance, une priorité donnée à la rigueur scientifique plutôt qu'à la rentabilité pour les actionnaires. La hausse tarifaire constatée depuis le rachat, rapportée par des utilisateurs existants de Simapro, en est le signal le plus visible.
Depuis l'acquisition, plusieurs évolutions ont été constatées sur le terrain : une révision tarifaire à la hausse, de nouvelles conditions d'utilisation, et des incertitudes sur la feuille de route produit. La plateforme MEANS de l'INRAE ne peut plus garantir à ses chercheurs un accès à SimaPro au-delà de juillet 2026.
Avant d'aller plus loin, soyons honnêtes sur ce que SimaPro a construit. C'est aujourd'hui l'outil ACV le plus utilisé dans la recherche académique mondiale. Sa bibliothèque de méthodes d'évaluation d'impact est exceptionnellement large, sa documentation très complète, et ses 35 ans d'existence ont produit une communauté de pratique et une base de formations sans équivalent. Pour un chercheur dont les études sont ancrées dans des protocoles académiques établis de longue date, SimaPro reste une référence incontestée.
Cet article ne cherche pas à effacer ce bilan. Il s'adresse aux consultants qui se posent la question du renouvellement et qui veulent comprendre ce qu'une alternative sérieuse peut leur offrir concrètement, sur des critères qui comptent dans leur pratique quotidienne : ergonomie, scalabilité, collaboration, et modèle économique.
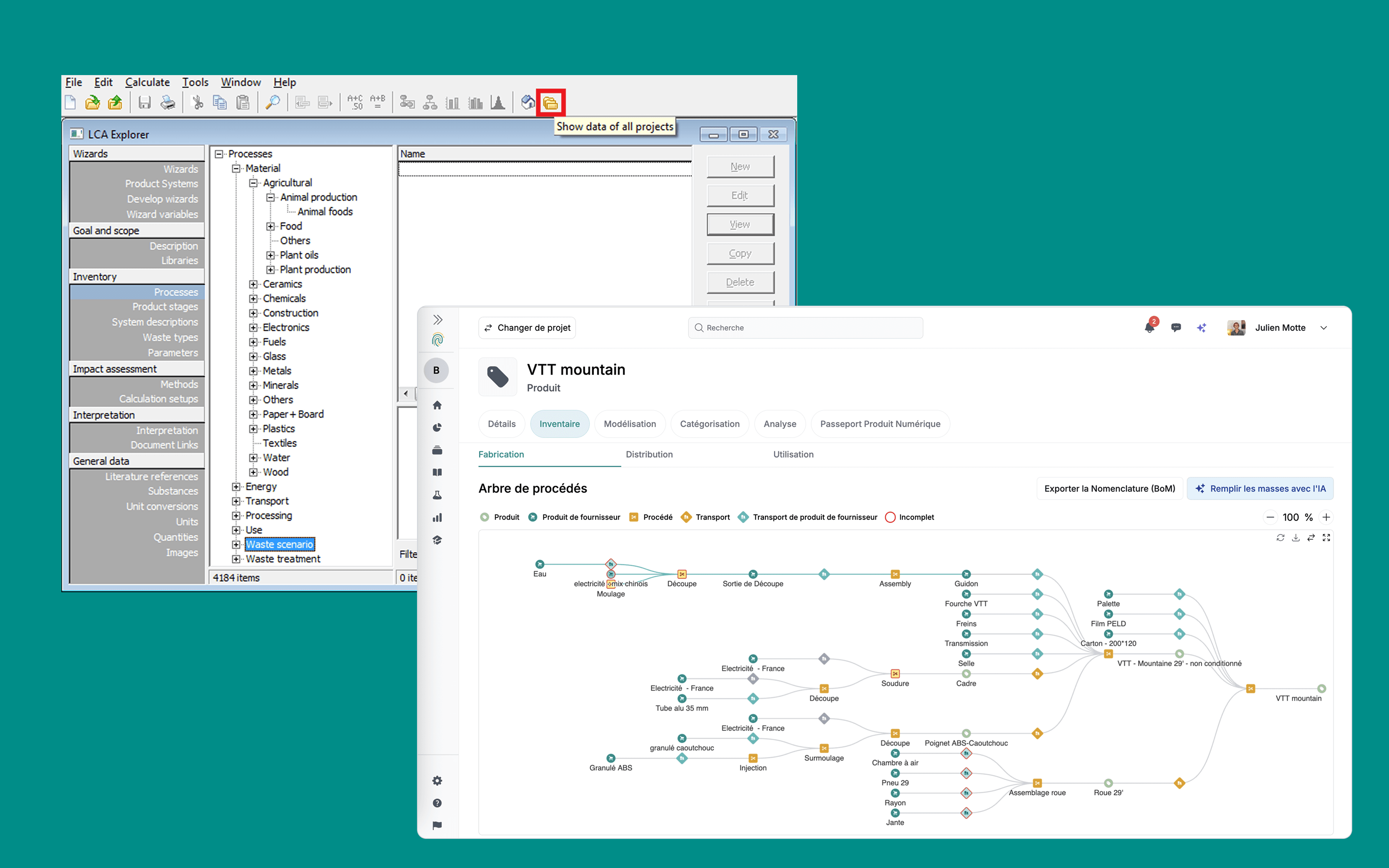
Sapiologie est-il un outil pour experts ?
C'est la première question que posent les praticiens ACV expérimentés. Et c'est la bonne question.
La réponse est oui, et elle tient en deux éléments techniques.
Les moteurs de calcul :
Sapiologie est construit sur des calculateurs ACV, dont Brightway, framework open source de référence pour les calculs ACV avancés. Son architecture est transparente, auditable, et ses résultats sont reproductibles. Trois critères indispensables pour des études qui doivent passer une revue critique tierce.
Ce n'est pas un moteur propriétaire dont les rouages sont inaccessibles. C'est un outil que la communauté scientifique connaît, utilise et fait évoluer collectivement.
La compatibilité avec les formats de données d’OpenLCA et Simapro
Sapiologie est capable d’importer les données au format OpenLCA (JSON-LD) et Simapro (Simapro CSV), et donc est compatible avec l’ensemble de leurs bases de données. Si vous travaillez aujourd'hui avec Ecoinvent, Agribalyse, ReCiPe, EF 3.1, CML, ou n'importe quelle autre base ou méthode du registre Nexus, vous retrouvez exactement votre environnement de travail habituel dans Sapiologie. La migration ne vous oblige pas à changer de référentiel méthodologique.
C'est une différence fondamentale avec d'autres outils modernes du marché qui proposent une expérience simplifiée au prix d'une restriction des bases de données disponibles.
Ce que Sapiologie fait différemment
Une fois la confiance dans le moteur établie, trois différences structurelles méritent d'être détaillées. Mais d'abord, une précision honnête : SimaPro Craft dispose lui aussi de fonctionnalités avancées de modélisation, d'une excellente gestion des incertitudes, d'une paramétrisation et d'une très large bibliothèque de méthodes d'impact. Ce n'est pas un outil limité. Les différences présentées ici portent sur des aspects où Sapiologie propose une approche structurellement différente, pas sur des manques flagrants de SimaPro.
1. L'assistant IA dans le workflow ACV
Sapiologie intègre un assistant IA nativement dans le processus de modélisation. Il peut être utilisé de deux façons complémentaires.
En mode modélisation de masse, il permet de couvrir rapidement une large gamme de produits pour obtenir des ordres de grandeur fiables et identifier quelles ACV méritent d'être approfondies en priorité. C'est particulièrement utile pour les missions où un client industriel a besoin d'une vision portefeuille avant de décider où concentrer ses efforts.
En mode semi-automatique, il intervient sur des tâches spécifiques que l'utilisateur peut déléguer à sa discrétion : génération de nomenclatures (BoM), conversion de formats, sélection des données Ecoinvent les plus adaptées à un processus donné. L'utilisateur reste maître des choix méthodologiques, l'IA accélère l'exécution sans se substituer au jugement expert.
Ce que l'IA apporte en accessibilité, le réseau de consultants experts présents sur la plateforme le compense en rigueur. Ils peuvent intervenir pour valider les analyses, apporter un regard critique, et se porter garants de la fiabilité des résultats. Ajouter : Notre politique d’utilisation de l’IA vous permet d’avoir un détail de votre consommation, de quantifier son impact environnemental, et d’utiliser des modèles souverains et/ou intégrés à votre cloud.
2. Les ACV paramétrées
C'est l'une des fonctionnalités les plus puissantes pour les consultants qui gèrent des portefeuilles produits complexes.
Plutôt que d'entrer des valeurs fixes dans les inventaires, Sapiologie permet de définir des variables qui peuvent elles-mêmes dépendre d'autres variables, permettant des paramétrages complexes. Une fois le modèle construit, la page d'analyse permet de faire évoluer ces variables en temps réel pour observer immédiatement l'impact sur les résultats.
En pratique, cela signifie qu'il est possible de modéliser toute une famille de produits dans une seule structure, avec des paramètres ajustables par référence. Ce qui prenait plusieurs jours de modélisation distincte devient une opération de quelques heures.
3. La scalabilité : du produit à l'organisation
Avec une ACV scalable, il n'est plus nécessaire de faire l'ACV d'un produit isolé. On peut couvrir toute une gamme, tout un portefeuille, et ensuite analyser ses impacts sous le prisme du composant, de la gamme, du projet, ou de l'organisation entière. Ce passage du scope produit au scope organisationnel, nativement intégré dans la plateforme, facilite grandement la mise en mouvement des différentes parties prenantes de l'entreprise.
La collaboration expert / non-expert
SimaPro a été conçu pour des experts qui travaillent seuls ou en équipes restreintes de spécialistes. Sapiologie a été conçu pour un contexte différent : celui où le consultant ACV doit aussi impliquer des équipes internes moins expertes, chefs de produit, acheteurs, responsables RSE, dans le processus.
L'interface est commune et accessible à tous les niveaux d'expertise. Les produits sont visualisés sous forme d'arbres interactifs. Les utilisateurs peuvent laisser des commentaires et créer des tâches directement à différents endroits de l'application, comme on le ferait dans un outil de gestion de projet collaboratif.
Chaque client dispose de son propre espace cloisonné. Le consultant gère plusieurs espaces clients depuis un seul compte, sans risque de mélange de données entre projets.
Comparatif tarifaire
Les tarifs SimaPro ne sont pas publics et sont communiqués sur devis. Sur la base des retours de consultants actifs, l'ordre de grandeur constaté est d'environ 6 000 euros par utilisateur et par an pour une licence professionnelle.
Sapiologie propose un modèle fondamentalement différent.
Plan | Prix | Ce qui est inclus |
|---|---|---|
Projet ponctuel | 950 €/projet | 1 module, 5 ACVs, 1 consultant, sans engagement annuel |
Starter | 4 900 €/an | 1 module, 3 espaces clients, 15 ACVs, consultants illimités |
Growth | 9 500 €/an | 1 module, 6 espaces clients, 30 ACVs, consultants illimités |
Team | 14 900 €/an | 1 module, 10 espaces clients, 50 ACVs, consultants illimités |
La différence structurelle la plus importante pour un cabinet : les consultants sont illimités dès le plan Starter. Chez SimaPro, chaque utilisateur supplémentaire est une licence supplémentaire. Chez Sapiologie, l'équipe entière travaille sous le même abonnement.
Le plan ponctuel à 1 200 euros mérite une attention particulière. Il n'a pas d'équivalent chez SimaPro, qui impose un abonnement annuel dans tous les cas. Pour un premier projet avec un nouveau client, ou pour une mission one-shot, c'est une option que beaucoup de consultants indépendants attendaient.
Migrer depuis SimaPro : ce que ça implique concrètement
C'est la question que tout consultant se pose avant de changer d'outil. Voici un état des lieux honnête.
Ce qui est facilité
Sapiologie peut importer les fichiers au format SimaPro CSV. Vos projets existants peuvent donc être récupérés sans reconstruction intégrale depuis zéro.
La prise en main de Sapiologie pour un expert ACV habitué à SimaPro est estimée à une demi-journée. L'interface est différente, plus moderne et plus intuitive, mais la logique de modélisation reste familière pour quelqu'un qui maîtrise les fondamentaux.
Ce qu'il faut anticiper
Tous les projets complexes ne s'importent pas parfaitement. Certains modèles très spécifiques nécessiteront un travail de vérification et d'ajustement. Il vaut mieux prévoir du temps pour les missions en cours avant de basculer entièrement.
Il est conseillé de planifier la migration hors d'une période de forte charge client, et de prévoir une phase de travail en parallèle des deux outils si des projets critiques sont en cours.
Le programme apporteur d'affaires
Un élément qui distingue Sapiologie de tous ses concurrents dans l'écosystème ACV : un programme apporteur d'affaires pour les consultants.
Lorsqu'un consultant déploie Sapiologie chez un client industriel ou institutionnel, il perçoit une commission récurrente sur la durée de l'abonnement souscrit. Le client dispose de son propre espace indépendant. Le consultant garde le lien et construit un flux de revenus récurrents en complément de ses honoraires de mission.
Dans un contexte où des milliers d'entreprises vont devoir s'équiper pour répondre à des obligations réglementaires croissantes, CSRD, critères carbone dans les marchés publics, règlement Ecodesign, les consultants qui maîtrisent les bons outils sont en position idéale pour valoriser cette expertise au-delà des seules missions de conseil.
Pour qui Sapiologie est-il le bon choix ?
Sapiologie est fait pour vous si vous cherchez un outil ACV expert, construit sur des fondations techniques reconnues, avec une interface moderne et un assistant IA intégré. Si vous travaillez en cabinet avec plusieurs consultants et souhaitez sortir du modèle "une licence par tête". Si vous gérez des portefeuilles produits complexes et avez besoin de scalabilité. Si vous souhaitez impliquer directement vos clients dans le processus sans leur imposer une courbe d'apprentissage abrupte.
SimaPro et Sapiologie ne s'adressent pas exactement aux mêmes besoins. SimaPro reste la référence pour la recherche académique et les études nécessitant une profondeur méthodologique historique et une documentation de référence dans le monde universitaire. Sapiologie s'adresse aux consultants et cabinets qui cherchent à combiner cette rigueur avec une agilité, une capacité collaborative et une scalabilité que l'architecture desktop de SimaPro ne permet pas.
Si votre quotidien, c'est modéliser des produits en équipe, impliquer vos clients dans vos livrables, gérer plusieurs projets en parallèle et répondre à des demandes de plus en plus ambitieuses, Sapiologie a été conçu pour vous. Si votre quotidien, c'est publier des études académiques dans des revues à comité de lecture et travailler seul sur des modèles de référence établis, SimaPro reste probablement votre outil.
Sapiologie est une entreprise de l'économie sociale et solidaire, certifiée B Corp. Pour les praticiens qui attachent de l'importance aux valeurs de l'éditeur dont ils dépendent quotidiennement, c'est aussi un critère qui compte.
Vous souhaitez voir Sapiologie en action ? Demandez une démonstration ou commencez un projet ponctuel sans engagement.
Demandez une démo
Derniers articles

10 déc. 2025
Lire plus

28 mai 2024
Lire plus

26 mai 2024
Lire plus